Card đồ họa Nvidia RTX 5070 với thiết kế tản nhiệt độc đáo
Máy Tính

Sự Thật Đằng Sau Các Lỗi Driver Nvidia RTX 40/50 Series Gây Thất Vọng

Sự ra mắt của dòng card đồ họa Nvidia RTX 50 Series đã vấp phải vô số vấn đề liên quan đến driver, gây ra tình trạng màn hình đen, treo game và các sự cố về xung nhịp, phải mất nhiều tháng mới được khắc phục hoàn toàn. Mặc dù RTX 50 Series là tâm điểm chú ý của những vấn đề này, nhưng không chỉ riêng các mẫu card mới nhất của Nvidia phải chịu chung số phận. Hàng loạt người dùng RTX 40 Series cũng đối mặt với các lỗi tương tự, và thậm chí có một số báo cáo về việc card RTX 30 Series cũng bị ảnh hưởng. Chiếc RTX 4080 của cá nhân tôi cũng nằm trong số những card gặp sự cố, và thực sự, tôi đã quá ngán ngẩm với Nvidia.

Các sự cố driver của Nvidia đã kéo dài nhiều tháng và đây không phải là lần đầu tiên chúng làm phiền người dùng card đồ họa của hãng. Trước đây, tôi đã thấy các báo cáo về vấn đề driver ảnh hưởng đến RTX 50 Series, nhưng tôi không nhận ra rằng chúng cũng tác động đến RTX 40 Series. Với một người thường xuyên chơi các tựa game eSports và không quá chú trọng việc cập nhật driver GPU liên tục, đôi khi tôi có thể bỏ qua vài tháng mà không cập nhật. Tuy nhiên, khi cần cập nhật driver để chơi DOOM: The Dark Ages, tôi đã nhanh chóng hối hận về quyết định của mình. Hóa ra, tôi cần phải hạ cấp toàn bộ driver xuống phiên bản 566.36, phát hành vào đầu tháng 12, và tôi không phải là người duy nhất.

Card đồ họa Nvidia RTX 5070 với thiết kế tản nhiệt độc đáoCard đồ họa Nvidia RTX 5070 với thiết kế tản nhiệt độc đáo

Các Sự Cố Driver Màn Hình Đen Phổ Biến Trên RTX 40/50 Series

Không Chỉ Card Đời Mới Gặp Vấn Đề

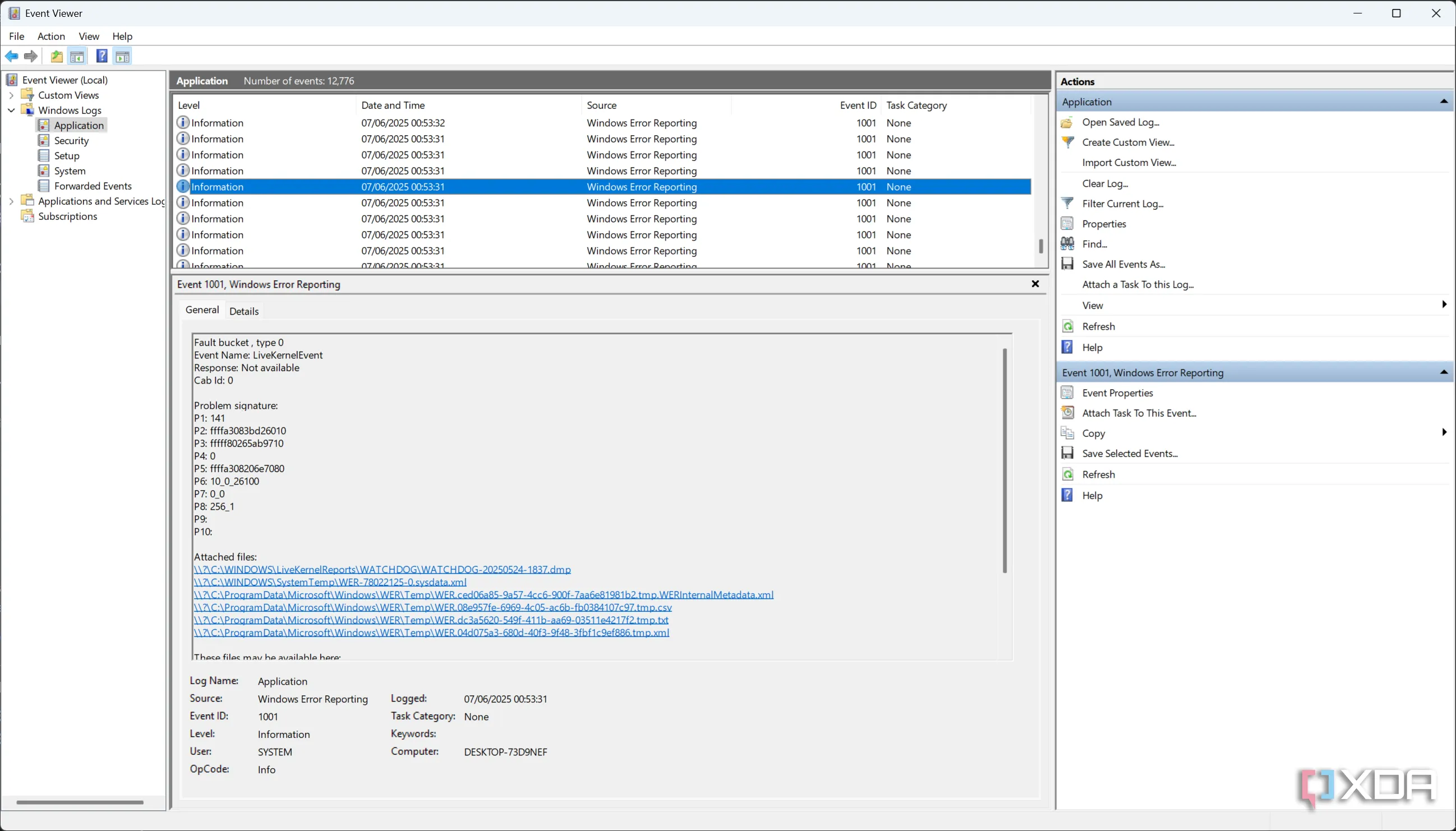
Mọi chuyện bắt đầu khi tôi đang chơi Valorant cùng bốn người bạn; chiếc PC của tôi bất ngờ chuyển sang màn hình đen, quạt GPU quay hết công suất 100%, nhưng tôi vẫn có thể nghe thấy cuộc gọi Discord. Kỳ lạ hơn nữa, bạn bè tôi vẫn có thể nghe thấy tôi trong vài giây. Tôi khởi động lại máy, mở game, vào lại trận đấu, và sau vài vòng, sự cố lại tái diễn. Khi kiểm tra Event Viewer của mình, tôi thấy một trong nhiều mục nhật ký lỗi tương tự như hình dưới đây. Tôi cố gắng hoàn thành trận đấu và quyết định xem xét kỹ hơn nhật ký sự kiện để tìm hiểu chính xác điều gì đã xảy ra.

Ảnh chụp màn hình lỗi LiveKernelEvent 141 trong Event Viewer trên hệ thống dùng RTX 4080Ảnh chụp màn hình lỗi LiveKernelEvent 141 trong Event Viewer trên hệ thống dùng RTX 4080

Dưới đây là nội dung đầy đủ của lỗi:

Fault bucket , type 0
Event Name: LiveKernelEvent
Response: Not available
Cab Id: 0
Problem signature:
P1: 141
P2: ffffa3083bd26010
P3: fffff80265ab9710
P4: 0
P5: ffffa308206e7080
P6: 10_0_26100
P7: 0_0
P8: 256_1
P9:
P10:

Lỗi LiveKernelEvent 141, còn được biết đến là Bug Check 0x141, đề cập đến lỗi “VIDEO_ENGINE_TIMEOUT_DETECTED”. Điều này có nghĩa là engine hiển thị không phản hồi kịp thời với kernel của Windows, và nguyên nhân thường là do driver GPU. Tìm kiếm mã lỗi này trên mạng cho thấy nhiều người đã phải cài đặt lại driver GPU hoặc thậm chí thay thế toàn bộ GPU để máy tính hoạt động trở lại. Như vậy, tôi đã khoanh vùng được vấn đề là do GPU, nhưng không có đường đi rõ ràng để tìm ra chính xác điều gì đã xảy ra.

Vì vậy, xem xét đây chỉ là một sự kiện thoáng qua, tôi chơi một game khác và lỗi crash lại xảy ra. Rồi lại xảy ra. Và cứ thế tiếp diễn. Nó chỉ xảy ra trong Valorant, nhưng lại khá nhất quán. Tôi đang dùng driver 573.24, vì vậy tôi đã quay lại driver 573.06. Lỗi không xảy ra trong một trận đấu, nhưng lại tái diễn ở trận tiếp theo, và tôi tiếp tục quay lại driver 572.83. Tôi không thể chơi DOOM nữa, nhưng tôi chỉ muốn vấn đề này kết thúc… và, nó lại xảy ra. Vào thời điểm này, tôi đã bị cấm Valorant ba ngày vì rời trận, và tôi cảm thấy vô cùng bực bội. Tôi đã nghĩ đến việc chuyển sang chiếc Intel Arc A770 của mình, cho rằng chiếc RTX 4080 mà tôi mới dùng được hai năm đã “ra đi”.

Tôi đã ngồi xuống để thực hiện một nghiên cứu nghiêm túc và tìm hiểu điều gì đang diễn ra, với chỉ một manh mối là lỗi VIDEO_ENGINE_TIMEOUT_DETECTED mà tôi đã đề cập trước đó. Tôi chưa bao giờ trải qua bất cứ điều gì như thế này, nhưng nó quá nhất quán để là một vấn đề phần cứng thông thường. Nó không xảy ra trong quá trình sử dụng hệ thống thông thường, và ngay cả việc triển khai và sử dụng LM Studio cũng hoàn toàn bình thường. Tuy nhiên, tôi nhanh chóng tìm thấy các bình luận trên diễn đàn Nvidia, subreddit của Nvidia, và thậm chí cả các subreddit dành riêng cho game như Helldivers 2 mô tả chính xác vấn đề mà tôi gặp phải. PC hoạt động bình thường, họ chơi game, gặp phải tình trạng màn hình đen đột ngột, khởi động lại và thấy một lỗi kỳ lạ trong Event Viewer, và vấn đề biến mất cho đến khi họ chơi game lại. Điều kỳ lạ là cùng một hành vi, cho đến cùng một mã lỗi bug check, dường như xuất hiện trên cả dòng RTX 40 và RTX 50 Series.

Subreddit Helldivers 2 đã cung cấp cho tôi một giải pháp. Đó không chỉ là việc hạ cấp xuống một phiên bản driver trước đó; mà là hạ cấp về phiên bản 566.36, một phiên bản từ tận tháng 12 năm ngoái. Phiên bản đó cũng có những vấn đề riêng, nhưng nó ổn định, và đó là điều tôi quan tâm nhất. Quả thực, các vấn đề của tôi biến mất ngay lập tức, và tôi có thể chơi game trở lại. Sau đó, tôi phát hiện ra cùng một cách khắc phục đã được chia sẻ trên diễn đàn Nvidia, một lần nữa từ một người dùng khác cũng đang trải qua chính xác các vấn đề mà tôi đã gặp. Thêm vào đó, trở lại vào tháng 4, kênh YouTube Gamers Nexus đã có thể tái hiện các lỗi crash trên các driver Nvidia gần đây trong một loạt các trò chơi trên cả RTX 40 và RTX 50 Series.

Đối với những người am hiểu về các bản cập nhật Windows, bạn có thể nghĩ đến lỗi mà KB5058499 đã khắc phục, một vấn đề được giới thiệu cùng với driver kernel đồ họa của Windows 11 24H2. Thật không may, đó dường như là một vấn đề khác, vì nếu chúng ta xem xét nhật ký thay đổi cho KB5058499, Microsoft đã nêu rõ như sau:

[Graphics kernel] Fixed: An issue where some game titles become unresponsive after upgrading to 24H2

Tuy nhiên, lưu ý rằng nó nói các tựa game trở nên không phản hồi, chứ không phải toàn bộ máy tính bị màn hình đen và không phản hồi. Những người dùng khác cũng báo cáo rằng đây là một vấn đề riêng biệt, và họ vẫn gặp lỗi crash sau khi cài đặt bản cập nhật Windows này. Hơn nữa, nếu đây hoàn toàn là vấn đề của Microsoft, việc hạ cấp driver sẽ không khắc phục được sự cố, vì vấn đề vẫn sẽ tồn tại trong kernel đồ họa của Windows 11.

May mắn thay, phiên bản driver 576.80 vừa được Nvidia phát hành đã giải quyết triệt để vấn đề này. Kể từ khi cài đặt nó, tôi chưa gặp bất kỳ lỗi crash nào, và nhiều người dùng trên Reddit hiện cũng báo cáo rằng vấn đề của họ đã được khắc phục. Nhưng làm thế nào mà lỗi nghiêm trọng này lại có thể lọt vào phiên bản sản xuất ngay từ đầu? Tại sao những vấn đề nghiêm trọng như vậy lại được đưa vào một GPU hai năm rưỡi sau khi ra mắt?

Nvidia Vẫn Đối Mặt Với Nhiều Thách Thức Về Driver

Những Tựa Game Cũ Vẫn Chưa Hoạt Động Ổn Định

Card đồ họa Nvidia GeForce RTX 4080 Super Founders Edition nhìn từ cạnh dướiCard đồ họa Nvidia GeForce RTX 4080 Super Founders Edition nhìn từ cạnh dưới

Mặc dù nhiều vấn đề ảnh hưởng đến RTX 40 Series, bao gồm các sự cố trên RTX 4080 của tôi, đã được khắc phục với bản cập nhật gần đây nhất, nhưng đây chưa phải là dấu chấm hết cho những rắc rối về driver của công ty. DXVK 32-bit trên Windows vẫn bị lỗi trên kiến trúc Blackwell, mặc dù Nvidia đã nói rằng nó đã được khắc phục nội bộ và một “driver trong tương lai” sẽ bao gồm bản sửa lỗi… nhưng điều đó đã được nói trước 576.80, và 576.80 không bao gồm nó. Tệ hơn nữa, đối với những người mua RTX 5060, những người cũng bị ảnh hưởng bởi các vấn đề màn hình đen đó, họ chỉ có thể cập nhật để ngăn chặn điều đó xảy ra bây giờ. Ồ, và khi nói đến 5060, không có đường dẫn hạ cấp như trên các card khác, và phiên bản hỗ trợ tối thiểu là 576.52.

Đối với những người chưa biết, vấn đề DXVK 32-bit trên Windows còn lớn hơn nhiều so với vẻ bề ngoài của nó. Các tựa game như Left 4 Dead 2, GTA IV, Borderlands 2Fallout: New Vegas (với mod DXVK) đều được báo cáo là không thể chơi được do lỗi này, và vì Nvidia đã tuyên bố rằng nó đã được khắc phục nội bộ, đây là một trải nghiệm vô cùng khó chịu đối với người tiêu dùng đã chờ đợi một bản sửa lỗi cho các trò chơi này trong vài tháng qua, sau khi chúng hoạt động tốt lúc ra mắt. Hiện tại, người dùng bị ảnh hưởng đã phải hạ cấp xuống 572.83 để có thể chơi các tựa game đó mà không gặp vấn đề gì.

Thêm vào đó, còn rất nhiều vấn đề khác như Cyberpunk 2077 bị crash khi sử dụng chế độ chụp ảnh với path tracing được bật, và Battlefield 2042 hiển thị lỗi artifacting xung quanh các nguồn sáng trong quá trình chơi game. Bản mod của Final Fantasy XVI bổ sung hỗ trợ cho màn hình ultrawide, FPS không giới hạn, v.v., cũng sẽ gây crash trên RTX 50 Series. Ngoài ra, công ty còn phải phát hành một công cụ cập nhật firmware UEFI cho các card RTX 5060, vì một số bo mạch chủ gặp phải màn hình trống khi khởi động.

Đây thực sự là một hình ảnh tồi tệ, khiến người tiêu dùng cảm thấy mình như những người thử nghiệm beta chứ không phải là những người đã chi hàng trăm hoặc thậm chí hàng ngàn đô la cho một card đồ họa từ một công ty được cho là tốt nhất trong ngành. Toàn bộ sự việc này đã khiến tôi trở nên dè chừng hơn đáng kể với các bản cập nhật driver của Nvidia, điều mà tôi chưa bao giờ thực sự lo lắng trong vài năm qua. Có cảm giác như mỗi bản cập nhật trong vài tháng qua, được cho là để khắc phục một vấn đề, lại giới thiệu một vấn đề khác. Tôi biết mình không đơn độc, và toàn bộ trải nghiệm này không có gì ngoài sự bực bội. Nvidia cần cải thiện đáng kể quy trình kiểm soát chất lượng driver của mình để duy trì niềm tin từ cộng đồng người dùng.

Related posts

Clibu Notes: Giải pháp thay thế Obsidian trên trình duyệt dành cho người Việt

Administrator

Đánh Giá Alienware AW3225QF: Màn Hình QD-OLED 4K 240Hz Khẳng Định Đẳng Cấp Gaming

Administrator

Sở Hữu Máy In 3D: 5 Lần Tôi Không Cần Mua Đồ Đắt Tiền Nữa

Administrator

Windows 10 hết hạn: LibreOffice khuyến nghị chuyển sang Linux thay vì Windows 11

Administrator

Lý Do Nên Chuyển Sang Linux Thay Thế Windows 11: Lựa Chọn Tối Ưu Cho Máy Tính Cũ

Administrator

Clipchamp Cập Nhật Chế Độ Tối Cùng Loạt Cải Tiến Giao Diện Hấp Dẫn

Administrator